
CRM для B2B: как выбрать систему для сложных продаж
Что должна уметь CRM в сложных продажах: карточка компании, ЛПР, история коммуникаций, документы, аналитика. Критерии выбора, ошибки внедрения и обзор CRM.
Третий Урок практического курса BPMN посвящён рассмотрению следующих графических элементов спецификации BPMN и их использованию при описании бизнес-процессов: Пул, Дорожка, а также более подробно будет рассмотрен уже знакомый вам элемент нотации Задача.
Для отображения взаимодействия между участниками бизнес-процесса в нотации BPMN используются элементы Пул и Дорожка. Однако, опциональность каждого элемента довольно разнообразна и сложна в понимании. Чаще, при описании процессов в BPMS-системах (системах управления бизнес-процессами) в определение элемента Пул вкладывают понятие области процесса (совокупность всех действий и ответственных за их выполнение лиц). Пулы не отражают конкретные внутренние процессы участников, они скорее показывают глобальные взаимодействия и зависимости между участниками процесса.
Пул и Дорожки в рамках одного потока операций в нотации BPMN называются Оркестровкой, т.е. представляют собой диаграмму (схему), показывающую последовательность выполнения действий в рамках одного процесса.
Разработчики BPMS-систем элемент Дорожка часто используют в качестве внутренних ролей (Зоны Ответственности), что представляет собой распределение обязанностей среди участников процесса (менеджер, директор и т.п.). В области одного Пула могут находиться несколько Дорожек (участников процесса).
Рис.3. Графическое изображение Пула и Дорожек (Зон Ответственности).
Дорожка представляет собой прямоугольник, в котором описываются все действия ответственного за выполнение задач лица. Дорожки в нотации BPMN могут располагаться как вертикально, так горизонтально.
Рис.4. Возможное расположение Дорожек в процессе.
В случае если в системах BPMS каждый бизнес-процесс описывается отдельно (на одном листе описывается один процесс), то Пул, чаще всего, не визуализируют.
Рис. 5. Процесс «Обработка заказа»
Примечание: в расширенном примере-процессе (Рис.5) выделены две Дорожки – участники процесса «Офис-менеджер» и «Менеджер по продажам». Офис-менеджер отвечает за регистрацию и обработку заказа. Далее процесс переходит в зону ответственности Менеджера по продажам. Разработчики BPMS для дополнительного удобства сделали возможность задавать зону ответственности динамической, т.е. она не определяет конкретного сотрудника, а лишь показывает роль (должность) ответственного за выполнение задач. В рамках примера «Менеджер по продажам» задаётся динамической зоной, т.к. менеджеров в компании может быть много, а задачи будут выполняться одним из этих сотрудников.
Дорожка фактически является зоной ответственности участника: любой элемент, помещенный в дорожку, выполняется исполнителем, прописанным в заголовке дорожки. Так, например, на рисунке 5 видно, что поток операций переходит из дорожки «Офис-менеджер» в дорожку «Менеджер по продажам». Задачу, находящуюся в дорожке «Офис-менеджера» исполняет именно офис-менеджер. В одном процессе может быть неограниченное количество Дорожек. Таким образом, можно описать всех участников процесса – поток операций будет определять, какие задачи, кем, в какой момент, и в каком порядке будут выполняться в рамках процесса.
Ещё один элемент нотации BPMN, который хотелось бы рассмотреть более подробно в рамках данного Урока – Задача. Задача, как элементарное Действие процесса, рассматривалась в контексте первого Урока. Однако там был задействован основной тип Задач при описании бизнес-процессов – Пользовательская Задача.
BPMN выделяет несколько типов Задач, что позволяет описывать различия в присущем им поведении, характерные для каждого из типов. Тип Задачи определяется маркерами внутри графического элемента.
Рис. 5.1. Пользовательская задача
Графически пользовательская Задача отображается в виде прямоугольника с закругленными углами, который выполнен одинарной тонкой линией, и отличается от других типов Задач наличием маркера в виде верхней части фигуры человека.
Пользовательская Задача представляет собой задачу, типичную для технологического процесса (упорядоченной последовательности взаимосвязанных действий), где человек выступает в роли исполнителя и выполняет Задачи при содействии других людей или программного обеспечения.
Ещё один тип Задач, требующих участие людей – Ручное выполнение.
Рис. 5.2. Задача – Ручное выполнение.
Графически Ручное выполнение отображается как прямоугольник с закругленными углами, границы которого выполнены одинарной тонкой линией. Содержит маркер в виде руки, позволяющий отличать данный тип Задач от других.
Ручное выполнение представляет собой Задачу, выполнение которой подразумевает действия человека и исключает использование каких-либо автоматизированных механизмов исполнения или приложений. Ручное выполнение не поддается управлению никаким механизмом выполнения бизнес-процесса. Такой тип Задач можно отнести к неуправляемым, т.е. к Задачам, начало и завершение выполнения которых не отслеживается механизмами выполнения бизнес-процесса. В случае BPMS-систем (систем управления бизнес-процессами), это предполагает собой некоторое действие, которое исполнитель выполняет за рамками системы.
Примером такого типа Задач может служить установка телефонного аппарата на территории заказчика специалистом по обслуживанию телефонов или проведение совещания.
Рис. 5.3. Использование Задачи – Ручное выполнение в описании бизнес-процессов.
Примечание: На рисунке 5.3. приведён простой пример использования задачи Ручное выполнение в рамках процесса организации и проведения совещания в компании. Руководитель компании запускает процесс, заполняя данные по совещанию: дата, время, тематика, участник совещания (выбирает сотрудника, с которым планируется собрание). В данном примере для простоты рассмотрен вариант проведения совещания руководителя только с одним сотрудником компании. Сотруднику назначается задача «Подготовить материалы для совещания». Руководитель проводит совещание и, т.к. эта задача исполняется без подключения автоматизации, на диаграмме процесса действие выполнено в виде графического элемента Ручное выполнение. По итогам совещания сотрудник подготавливает отчёт и на этом процесс завершается.
BPMN также описывает тип Задач, которые выполняются без участия человека. К таким Задачам относится Задача-сценарий.
Рис. 5.4. Задача-сценарий
Графически Задача-сценарий отображается как прямоугольник с закругленными углами. Содержит маркер, позволяющий отличать данный тип Задач от других. Маркер расположен в левом верхнем углу фигуры Задачи данного типа.
Задача-сценарий обозначает выполнение в процессе некоторого автоматизированного действия. То есть оно выполняется без конкретного исполнителя средствами самой BPMS-системы. Например, это может быть подсчет каких-либо данных - подсчет сумм, введенных пользователем. Такая работа прекрасно выполняется компьютером без участия человека. BPMS-система не только делает это быстрее, но еще и никогда не ошибается в расчетах.
Впрочем, в общем случае Задача-сценарий позволяет не только выполнять арифметические действия - это может быть любое автоматизированное действие, выполняемое BPMS-системой без участия человека.
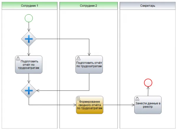
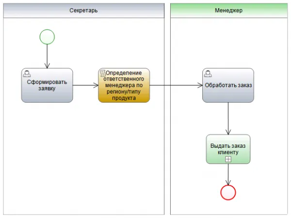
Рис.5.5. и 5.6. Использование Задачи-сценария в описании бизнес-процесса.
Примечание: На рисунках 5.5. и 5.6. показано использование Задачи-Сценария в различных ситуациях. Рис.5.5. описывает процесс компании, когда клиент оставляет заказ на сайте компании или непосредственно секретарю, который формирует заявку. После этого система автоматически определяет менеджера компании, который отвечает либо за данный тип продукта либо за регион, из которого заказчик сделал заказ. Затем система формирует задачу определённому менеджеру и далее процесс обработки и выдачи заказа идёт по разработанному маршруту.
Рис.5.6. отображает процесс сбора информации по отработанным часам сотрудниками компании для дальнейшего расчёта заработной платы. Сотрудникам компании параллельно приходят задачи на подготовку отчёта по трудозатратам. После выполнения всеми сотрудниками задач, система автоматически производит подсчёт и формирует единый сводный отчёт по всем сотрудникам. Этот отчёт направляется секретарю для внесения в реестр с последующим расчётом оплаты труда по отработанным часам.
В приведённых процессах-примерах (Рис.5. и Рис.5.5.) использован новый элемент BPMN – Подпроцесс, который будет рассмотрен в рамках следующих Уроков.
Рис. 6. Задача – Подпроцесс.
Подроцесс графически изображается в виде прямоугольника с маркером «+».
В нотации BPMN описывается несколько типов Задач, однако здесь мы привели три наиболее распространённые при описании бизнес-процессов. С остальными типами Задач, а так же более подробно с приведёнными выше, можно ознакомиться в разделе 10.2.3 «Задача» в нотации BPMN.
Практическое задание Для проверки усвоенного материала, предлагаем Вам попробовать свои силы в описании процессов. Возьмём простой процесс из жизни – «Предоставление отпуска сотруднику». Постарайтесь учесть все возможные условия, направления потоков операций, используя по максимуму элементы BPMN, рассмотренные в рамках двух Уроков. Для описания процесса предлагаем триал-версией системы ELMA365. Активировать бесплатную версию можно ЗДЕСЬ. Для проверки выполненного задания, Вы можете скачать наш вариант процесса, выполненного в дизайнере системы управления бизнес-процесса ELMA. |
<< Содержание Урок 4: Практическое использование подпроцессов в BPMN>>
Поделиться:
Комментарии

Что должна уметь CRM в сложных продажах: карточка компании, ЛПР, история коммуникаций, документы, аналитика. Критерии выбора, ошибки внедрения и обзор CRM.

Выбор стоимости CRM-системы - один из первых и самых сложных вопросов, с которым сталкивается бизнес при выборе инструмента для продаж и управления клиентами.

Что такое юридическая сила документа, от чего она зависит, какие документы считаются юридически значимыми и как выстроить удобный для бизнеса документооборот.