
Кто отвечает за CX в компании: роли и зоны ответственности
Разбираем цепочку ролей и зон ответственностей: кто формирует стратегию CX, кто отвечает за внедрение изменений в процессах и кто все реализовывает.
Четвёртый Урок практического курса BPMN посвящён рассмотрению одного элемента спецификации BPMN – Подпроцесс и его использованию при описании бизнес-процессов.
В практике описания бизнес-процессов элемент нотации BPMN Подпроцессы используется в основном в двух случаях:
1. Для декомпозиции и повышения читаемости и наглядности схем (диаграмм);
2. Для описания повторяющихся действий. Единожды описанный Подпроцесс может многократно вызываться (использоваться) внутри различных процессов.
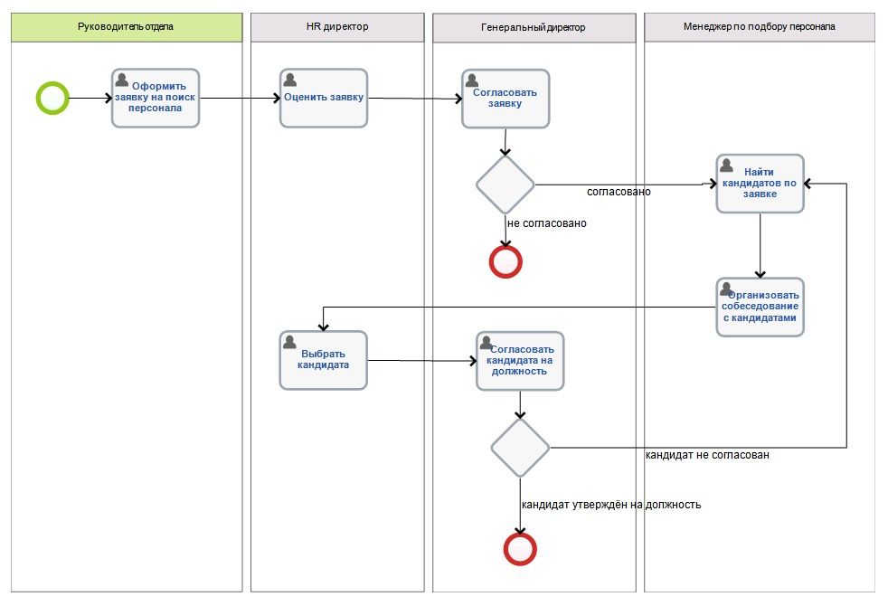
Рассмотрим первый случай использования Подпроцессов – Декомпозиция процесса. Довольно часто при описании бизнес-процессов компании для наглядности используют схемы (диаграммы), отражающие верхние уровни организации работы. В этом случае диаграмма отображает «суть» процессов и нацелена на понимание логики процесса без знания деталей. Примером такого бизнес-процесса верхнего уровня может служить – процесс «Найм персонала». На верхнем уровне этот процесс будет выглядеть следующим образом:
Рис. 7. Процесс верхнего уровня «Найм персонала».
Такая «прорисовка» процесса легка для восприятия любого бизнес-пользователя, т.к. отображает только последовательность основных действий в рамках процесса без утяжеления информацией. Любая схема (диаграмма) процесса представляет собой последовательность функциональных блоков, декомпозиция которых позволяет создать процесс верхнего уровня. При этом каждый Подпроцесс описывается уже на более низком уровне с полной детализацией элементов BPMN (активностей, условий и исполнителей). Подпроцессы являются комплексными задачами в рамках основного процесса. Однако стоит отметить, что Подпроцессы, как элемент BPMN, являются не самостоятельными задачами, а лишь отсылкой к другому процессу.
Наиболее часто встречается тип Подпроцессов – Свёрнутый, т.е. процесс со скрытыми деталями, который позволяет облегчить визуализацию бизнес-процессов.
Свёрнутый Подпроцесс графически изображается в виде прямоугольника с маркером «+».
Рис. 8. Графическое изображение Задачи – Свёрнутый Подпроцесс.
Декомпозиция процесса (разбивка на подпроцессы) позволяет моделировать и вносить изменения в рамках каждого Подпроцесса, не изменяя весь основный процесс целиком.
При детализации каждого отдельного Подпроцесса описываются необходимые условия выполнения: участники, активности, бизнес-правила и т.д. Такой процесс описывается в рамках одной оркестровки, что позволяет облегчить чтение и внесение изменений в процесс.
При детализации Подпроцессов приведённого примера процесса «Найм персонала» получим следующие процессы:
Рассмотрим каждый Подпроцесс отдельно.
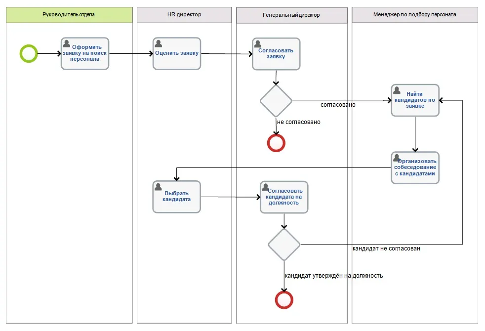
Рис.9. Подпроцесс «Поиск кандидатов на вакансию».
Рис.10. Подпроцесс «Оформление документов».
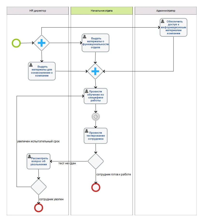
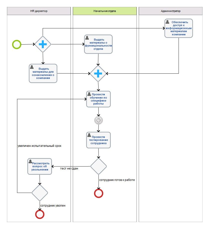
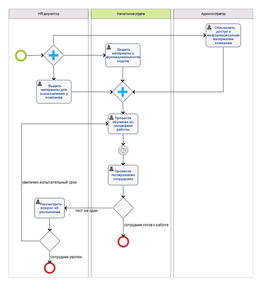
Рис.11. Подпроцесс «Обучение нового сотрудника».
Вот таким образом можно описать довольно большой бизнес-процесс компании. А теперь представьте, если все активности и исполнители процесса «Найм персонала» будут отображены в рамках одной оркестровки. Сделать это сложно, а «читать» процесс будет ещё сложнее. Поэтому, используя декомпозицию (разбивку на подпроцессы) при описании сложных, но важных процессов компании, вы получаете продукт (процесс), который будет понятен любому бизнес-пользователю и легко изменяемый при моделировании и совершенствовании в будущем.
Ещё одним большим плюсом при использовании Подпроцессов является возможность их повторного использования. В рамках одного основного процесса могут повторяться одни и те же действия. Подпроцессы позволяют ссылаться на один и тот же Подпроцесс (функциональный блок) сколько угодно раз в одном бизнес-процессе и в абсолютно разных по сути процессах.
При внесении изменений в Подпроцесс нет необходимости перерисовывать все процессы, ссылающиеся на данный Подпроцесс. Сопровождением и актуализацией Подпроцесса занимаемся только его владелец, что позволяет сократить время внесения изменений в процессы, снизить риск ошибок и иметь постоянно актуальные решения. Изменения вносятся в одном месте и один раз!
Повторно-используемый Подпроцесс используется для вызова предопределенного Подпроцесса. Примером повторно-используемого Подпроцесса может служить процесс «Информирования контрагентов» в рамках основных процессов «Выпуск нового продукта» и «Открытие нового филиала».
Рис. 12. и 13. Пример использования повторно-используемого Подпроцесса.
Рис. 14. Повторно-используемый Подпроцесс.
Примечание: При появлении нового информационного канала или механизма рекламирования в Подпроцессе «Информирование контрагентов» изменения вносятся один раз и только в данный Подпроцесс, не затрагивая основные процессы компании.
В нотации BPMN рассматривается ещё один способ отображения Подпроцесса - Развёрнутый Подпроцесс.
Рис.15. Графический элемент Развёрнутый Подпроцесс.
Развернутый Подпроцесс используется для более компактного отображения группы действий с использованием минимума деталей.
В BPMN также описаны различные типы Подпроцессов. Один из них мы описали – это повторно-используемый Подпроцесс.
Менее распространены в практике BPMS – Подпроцессы Ad-Hoc (Спонтанный), Событийный Подпроцесс, Транзакция.
Событийным Подпроцессом называется специфический Подпроцесс, используемый внутри Процесса (Подпроцесса). Отличие такого Подпроцесса от стандартного состоит в том, что стандартный Подпроцесс в качестве триггера использует Поток операций, а Событийный Подпроцесс - Стартовое событие. Всякий раз, когда какое-то Стартовое событие запускается во время выполнения родительского Процесса, запускается и Событийный Подпроцесс.
Событийный Подпроцесс изображается в виде прямоугольника с закругленным углами, выполненный тонкой пунктирной линией.
Рис. 16. Графический элемент Событийный Подпроцесс (Свёрнутый).
Транзакцией называется специфический тип Подпроцесса, который демонстрирует определенное поведение, контролируемое посредством протокола транзакции. Граница графического элемента Транзакция выполнена двойной линией.
Рис.17. Графический элемент Транзакция (Свёрнутый Подпроцесс).
Спонтанным Подпроцессом называется особый тип Подпроцесса, представляющий собой группу действий, взаимоотношения между которыми не поддаются строго регламентированным правилам. Для Процесса определяется набор Действий, однако, их последовательность и количество выполнений определяются исполнителями этих действий.
Графический элемент Спонтанный Подпроцесс содержит маркер, выполненный в виде знака тильды и располагающийся в центре нижней части фигуры Подпроцесса.
Рис. 18. Графический элемент Спонтанный Подпроцесс.
Более подробно с типами Подпроцессов и их использование при описании бизнес-процессов можно ознакомиться в разделе 10.2.5 «Подпроцесс» в нотации BPMN.
Поделиться:
Комментарии

Разбираем цепочку ролей и зон ответственностей: кто формирует стратегию CX, кто отвечает за внедрение изменений в процессах и кто все реализовывает.

Узнайте, что такое воронка продаж и как она выглядит. Подробный гид по этапам: от квалификации до сделки. Разбираем, как построить и автоматизировать воронку в современной системе.

В этой статье разбираем какие первичные бухгалтерские документы встречаются в работе чаще всего, как правильно оформлять первичку на практике и как грамотно организовать связанные с ней рабочие процессы.