
CRM для B2B: как выбрать систему для сложных продаж
Что должна уметь CRM в сложных продажах: карточка компании, ЛПР, история коммуникаций, документы, аналитика. Критерии выбора, ошибки внедрения и обзор CRM.
Доброго времени суток! Сегодня хочу начать разговор о такой теме, как задачи управления недвижимостью. Организации данной отрасли достаточно остро нуждаются в надежных средствах автоматизации управления, однако российский рынок на сегодняшний день не может предложить им реальных специализированных решений. В следующих нескольких сообщениях моего блога я рассмотрю, как система ELMA может при правильном применении эффективно использоваться для решения задач организаций отрасли управления недвижимостью. В качестве примеров будут рассмотрены упрощенные варианты бизнес-процессов, которые при минимальной доработке могут быть использованы в реальных условиях.
Организации, работающие в сфере управления недвижимостью, сталкиваются с задачей обработки больших объемов информации, а процессы, с которыми им приходится работать, зачастую достаточно сложны и глобальны, сами процессы формальны, требуется четкое выполнение регламентов; при этом предъявляются особенно высокие требования к вопросам качества управления. В целом, использование информационных систем особенно востребовано там, где требуется четкое оформление и поддержка бизнес-процессов, обрабатываются большие объемы информации и обращаются большие денежные потоки – отрасль недвижимости прекрасно попадает под подобное определение. Поэтому автоматизация управления в организациях сферы управления недвижимостью – задача действительно востребованная и актуальная.

Рис. 1. Группы организаций сферы недвижимости, их требования к системам автоматизации управления и примеры конкретных задач, в решении которых может помочь система ELMA
Сразу стоит отметить, что под понятие сферы деятельности «Управление недвижимостью» попадают самые различные организации с самыми различными целями и интересами: от крупных предприятий, занимающихся управлением корпоративной собственностью, до управляющих компаний и ЖКХ. Естественно, что у них будут различные цели и требования к системе автоматизации деятельности. На рисунке (рис. 1) вы можете посмотреть, какие требования предъявляют различные группы организаций к системе автоматизации управления. Кроме того, существуют потребности, общие для всех организаций отрасли: все они заинтересованы в повышении эффективности управления огромными объемами информации, с которыми им постоянно приходится работать (управление зданиями, площадями, оборудованием, человеческими ресурсами и т. д.), кроме того, спецификой сферы являются сложные бизнес-процессы, в выполнении которых могут быть задействованы десятки исполнителей из различных отделов – такие бизнес-процессы требуют обязательного описания и четкого выполнения. Еще одной неявной задачей использования ПО автоматизации управления является создание удобных рабочих мест, благодаря которым сотрудники быстро и комфортно получают все необходимые для работы данные в одном месте – это не только повышает качество работы сотрудников, но и в целом позитивно сказывается на их отношении к рабочему процессу.
Недвижимость как отрасль стала одной из первых, в которой были предприняты попытки автоматизации системы управления. Первые работы по применению информационных систем в сфере недвижимости были начаты еще в 70-80 годы прошлого века; программное обеспечение, помогающее в оптимизации жизненного цикла и снижении издержек владения недвижимостью, получило название CAFM (Computer Aided Facility Management). С тех пор в мировой практике были созданы и другие системы: CIFM, TIFM, IWMS, UIFM. По сути, все они являются продолжением и развитием CAFM; нередко все программные системы, так или иначе связанные с управлением недвижимостью, называют CAFM.
Впрочем, несмотря на наличие на западе огромного количества подобных программных комплексов, на российском рынке как таковые специализированные инструменты управления недвижимостью отсутствуют. Преимущественно вся работа в организациях данной отрасли сводится к использованию большого количества разрозненных примитивных средств: записи ведутся преимущественно в стандартном офисном ПО (преимущественно это электронные таблицы) и бумажных каталогах, все вычисления и учет данных ведется вручную и на память. Российскими программистами были созданы редкие разработки для автоматизированного решения задач управления недвижимостью, но решения эти на данный момент пока достаточно сырые и в целом не ушедшие далеко от использования электронных таблиц. Существуют единичные серьезные решения, но, к сожалению, они предназначены для решения очень узких задач организации (например, служащие только для учета площадей) и совершенно не применимы для решения других задач организации (например, для учета, хранения и управления движением документов по этим самым площадям) – для этого приходится прибегать к использованию дополнительного ПО сторонних разработчиков или вовсе делать вручную.
Система ELMA, изначально не являясь профильным решением для задач организаций управления недвижимостью, располагает всеми необходимыми для успешного применения инструментами. При правильном использовании ELMA может быть намного эффективнее узкоспециальных решений за счет своего комплексного характера: ELMA представляет собой не просто BPMS-систему – в ее составе также имеются собственные модули CRM, ЭДО и других систем. Благодаря этому ELMA может быть использована для решения очень сложных комплексных задач, используя самую различную информацию, полученную как из встроенных в систему модулей, так и из внешних систем (благодаря гибким возможностям интеграции).
В качестве первого примера рассмотрим бизнес-процесс заключения договора аренды, характерный для организаций третьей группы (Арендаторы, собственники, девелоперы). Данный бизнес-процесс требует четкого выполнения, критически важным фактором является скорость его выполнения – любые промедления при определении арендаторов сказываются в простое площадей, а значит, в потере прибыли. Кроме того, в ходе данного процесса осуществляется работа с документами – без должного контроля эта задача нередко выливается в ряд проблем: документы оформляются неверно, нередко с использование неправильных или уже неактуальных данных, бумаги теряются; иногда непонятно, кто должен выполнять ту или иную задачу. Посмотрим, как система ELMA может помочь навести порядок при выполнении данного бизнес-процесса в организации.
На приведенном рисунке (рис. 2) можно увидеть графическую схему бизнес-процесса, выполненную в Дизайнере ELMA (редактор системы для моделирования бизнес-процессов). Подробно описывать весь процесс не имеет большого смысла – логика его выполнения ясна, рассмотрим лишь основные моменты.

Рис. 2. Бизнес-процесс Заключение договора аренды
Выполнение бизнес-процесса начинается с формирования начальником отдела аренды задачи заключения договора аренды. В веб-интерфейсе системы от исполнителя потребуется выбрать помещение, которое требуется сдать в аренду. При этом пользователь сразу получит в соответствующих полях формы задачи подробную актуальную информацию о выбранном объекте аренды: наименование, этаж, расположение арендуемого помещения, имя предыдущего арендатора – вся эта информация загружается из соответствующих справочников системы ELMA; при необходимости можно настроить интеграцию с внешними системами, такими как 1С: Предприятие, и загружать данные и оттуда. Различная информация, отображаемая на странице пользовательской задачи может быть загружена из разных источников и систем. При этом пользователь не отвлекается на технические моменты функционирования системы – ему все равно, откуда были получены те или иные данные – он видит все в одном месте; от него требуется лишь ознакомиться с деталями задачи, выполнить указанные поручения, а затем доложить системе о выполнении задачи .
После выбора нужного объекта аренды, начальник отдела аренды должен определиться с арендаторами, претендующими на выбранный объект – можно выбрать арендатора самостоятельно (команда «Оформить документы»), а можно назначить коммерческому отделу задачу поиска арендаторов (команда «Подбор арендаторов»). В случае выбора второго варианта, сотрудник коммерческого отдела получит соответствующее задание – при этом страница задачи будет содержать всю необходимую для этого информацию, которую ему передал начальник отдела аренды. Чтобы выполнение задачи не растянулось до недопустимых сроков, задача подбора списка потенциальных арендаторов ограничена системой по времени – если исполнитель затянет дело, начальник менеджера получит соответствующие уведомления. Стоит отметить, что почти у всех задач в рамках данного процесса были настроены сроки их выполнения – это позволяет сделать выполнение процесса более четким; при временных проволочках начальство всегда будет в курсе возникших проблем и вовремя сможет среагировать на ситуацию.
Кроме контроля выполнения задачи по временным срокам в бизнес-процессе также можно предусмотреть проверку данных, которые предоставляет исполнитель системе при выполнении задачи – при предоставлении данных в неполном объеме, в неправильном формате или логически неверных, система просто не позволит исполнителю отчитаться в выполнении такой задачи. Обратите внимание, что на графической модели бизнес-процесса присутствуют блоки сценариев проверки правильности введенных пользователями данных (блоки коричневого цвета). В случае неверных данных, выполнение бизнес-процесса будет снова возвращено на пользовательскую задачу, чтобы исполнитель на этот раз ввел правильные данные (для изменения хода бизнес-процесса используются шлюзы – нужный выход шлюза определяется на основе результатов блоков сценариев).
Когда нужный арендатор будет выбран, сотруднику коммерческого отдела ставится задача сбора необходимых сведений об арендаторе. На основании этих сведений системой автоматически генерируется договор аренды – такой договор не только мгновенно формируется и не требует действий от сотрудников организации, но и не содержит ошибок (ошибок человеческого фактора). Сам процесс генерации документа происходит следующим образом: при моделировании бизнес-процесса в систему загружается некоторый шаблон, в который при запуске блока генерации документа подставляются нужные данные из бизнес-процесса (имена, реквизиты, даты и т. д.). Готовый договор уже можно отправлять на подписание.
В случае если договор будет подписан арендатором, выполнение бизнес-процесса переходит к следующему этапу – управляющему объектом сотруднику организации будет поставлена задача предоставления клиенту возможности доступа к арендуемому помещению. Исполнитель задачи автоматически определяется системой на основании выбранного объекта аренды – ни сотрудник коммерческого отдела, ни начальник отдела аренды не должны прилагать каких-либо усилий, чтобы уведомление о необходимости предоставить клиенту доступ дошло до нужного сотрудника.
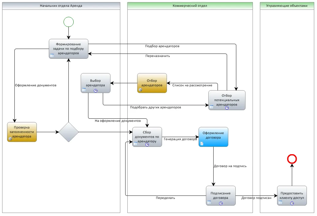
В простейшем случае выполнение бизнес-процесса «Заключение договора аренды» завершено. На следующем рисунке приведена несколько измененная графическая модель подобного бизнес-процесса, который реально был внедрен в организацию, занимающуюся управлением недвижимостью (рис. 3). Как видно из графической модели – бизнес-процесс достаточно сложен, без контроля со стороны системы ELMA, его выполнение могло бы растянуться по времени или уйти от принятых регламентов. Конечным исполнителям совершенно не важно, как сложен выполняемый бизнес-процесс в целом – пользователи работают лишь с конкретными задачами; поток операций, управлением которого занимается система, им, по большому счету, совершенно не важен.

Рис. 3. Бизнес-процесс Заключение договора аренды (реальный пример из практики).
Следует заметить, что использование бизнес-процессов в системе ELMA позволяет не только регламентировать и описывать процесс заключения договора аренды, но и добиваться уменьшения сроков выполнения задач сотрудниками, предусматривать и своевременно реагировать на возможные исключительные ситуации при выполнении процессов. Кроме того, используя веб-интерфейс системы, сотрудники при выполнении своих задач видят все необходимые данные в удобном формате в одном месте, даже несмотря на то, что эти данные были получены из совершенно разных источников (возможно, хранятся в различных системах).
Если при выполнении бизнес-процесса производилось изменение некоторых данных, это будет зафиксировано во всех интегрированных с ELMA системах – например, если информация об арендуемых площадях хранится в системе 1С: Предприятие, по факту подписания договоров об аренде, имеет смысл зафиксировать это в соответствующих справочниках системы. Таким образом, работа системы с данными осуществляется очень динамично – при выполнении различных задач, сотрудники организации всегда будут использовать свежие и актуальные данные; а действия одних сотрудников, выполняемые в рамках задач, будут оперативно отражаться на данных всех пользователей системы.
Поделиться:
Комментарии

Что должна уметь CRM в сложных продажах: карточка компании, ЛПР, история коммуникаций, документы, аналитика. Критерии выбора, ошибки внедрения и обзор CRM.

Выбор стоимости CRM-системы - один из первых и самых сложных вопросов, с которым сталкивается бизнес при выборе инструмента для продаж и управления клиентами.

Что такое юридическая сила документа, от чего она зависит, какие документы считаются юридически значимыми и как выстроить удобный для бизнеса документооборот.