
Кто отвечает за CX в компании: роли и зоны ответственности
Разбираем цепочку ролей и зон ответственностей: кто формирует стратегию CX, кто отвечает за внедрение изменений в процессах и кто все реализовывает.
Работу по проектам ведут многие компании. Строительство, ИТ, производство на заказ – создание и реализация любого уникального продукта, результата или услуги является проектной деятельностью.
Каждый проект направлен на создание чего-то нового. Каждый имеет свою команду исполнителей, сроки реализации, бюджеты и разные требования заказчиков. Именно эта уникальность каждого проекта лежит в основе различий между подходами к управлению бизнес-процессами компании, которые автоматизируются в BPM-системе, и проектной деятельностью.
Как бизнес-процессы, где все этапы заранее выстроены, понятны и предсказуемы, использовать при автоматизации работы по проектам? Об этом симбиозе проектов и процессов, а также технологии проектного конвейера, которая реализована в приложении ELMA Проекты, мы и поговорим сегодня.
Информационные системы для работы с процессами и проектами основаны на разных подходах к управлению.
Автоматизация бизнес-процессов с помощью BPMS, ERP, систем электронного документооборота и других подобных решений направлена на закрепление стандартов и регламентов работы. Это всегда четкая последовательность действий. Цепочка этапов работы и задач, которая постоянно повторяется.
Системы для управления проектами, к которым можно отнести ИСУП (PMS) системы, таск-менеджеры – это инструменты интеграции знаний. Так как работа по проекту – не типовая деятельность, которая не повторяется и каждый раз уникальна, инструменты для ее автоматизации предоставляют пользователям определенную гибкость. Они позволяют ставить задачи участникам проекта, обмениваться файлами и сообщениями, контролировать сроки по задачам и т.п. Такие системы создают единое информационное пространство проекта, однако не фиксируют последовательность задач и не ограничивают руководителя в возможности выстраивать этапы работы так, как это необходимо в каждом конкретном случае.
ELMA является системой управления бизнес-процессами компании. Это BPM-система, которая призвана автоматизировать исполнение предварительно смоделированного порядка выполнения задач. При этом, в рамках управления проектной деятельностью, ELMA поддерживает гибкий подход систем, предназначенных для управления всегда уникальными и нетипичными проектами. Решение объединяет преимущества проектного и процессного управления, предоставляя пользователю гибкую ИСУП-систему, реализованную на процессном движке.
Суть симбиоза двух подходов заключается в том, что несмотря на уникальность каждого проекта, доля рутины, то есть типовых, повторяющихся стадий, присутствует в каждом проекте. Это может быть этап согласования проектной документации, расчета дефектовки через производство и логистику, этап согласования бюджета проекта, расчета бонусов проектной команды и другие этапы, которые повторяются из проекта в проект.
Кроме этого, проекты никогда не существуют в отрыве от самой компании. Если для работы по проекту требуется новый специалист, искать его будут кадровики, а если нужно оплатить счет на закупку оборудования, он пройдет через бухгалтерию. При чем все это отнюдь не уникальная, а, напротив, хорошо формализуемая деятельность. И хотя ни hr-специалисты, ни финотдел не относятся к команде какого-то конкретного проекта, косвенно они влияют на реализацию каждого из них.
В связи с этим симбиоз подходов к управлению процессами и проектами позволяет:
1. Выделить стандартные, повторяющиеся стадии проектов, смоделировать их в виде бизнес-процессов и автоматизировать исполнение в BPM-системе.
2. Задействовать уже автоматизированные типовые стадии, которые нужны для реализации конкретного проекта, тем самым сократив издержки на организацию и управление стандартными и повторяющимися из проекта в проект этапами работ.
Симбиоз подходов к управлению проектами и процессами в BPM-системе
Такое решение остается гибким в вопросах организации работы по проекту, контроля выполнения задач и других важных аспектах управления проектами (о функционале приложения для управления проектами ELMA Проекты+ можно узнать здесь). При этом за счет автоматизации стандартных типовых этапов высвобождается масса сил и времени для решения тех самых уникальных и нетривиальных задач, которые присутствуют в рамках управления любым проектом.
Автоматизация повторяющихся этапов в ходе реализации проектов позволяет реализовать технологию проектного конвейера. Это решение, которое наиболее удобно для проектных организаций, основная деятельность которых заключается в реализации типовых проектов.
Дело в том, что когда проектная деятельность для компании является основной, ей из раза в раз приходится выполнять одни и те же операции, проходить одни и те же стадии в проектах. Конечно, остаются разные вводные, требования, бюджеты, сроки и так далее, однако определенные этапы работы по проектам того или иного типа как правило повторяются, а значит нет необходимости каждый раз все планировать и выстраивать работу с нуля.
Технология проектного конвейера, которая реализована в приложении ELMA Проекты+, позволяет значительно упростить работу проектных организаций и поставить выполнение типовых проектов на поток. Рассмотрим, как это работает немного подробнее.
1. Шаблоны проектов
Согласно технологии проектного конвейера в приложении ELMA Проекты+ создаются шаблоны разных типов проектов, которые ведет компания, чтобы при запуске каждого нового проекта работать с уже готовым шаблоном, просто дополняя его данными и настраивая так, как необходимо.
В системе автоматически создается календарный план нового проекта, проектные роли, структура папок с документами, структура бюджета проекта и уже адаптированное под шаблон проекта рабочее место менеджера. Для каждого типа проекта настраиваются свои стадии жизненного цикла и свой шаблон проекта.
Шаблон проекта в приложении ELMA Проекты+
2. Процессы в проектах
Что касается автоматизации типовых процедур в проекте, выстроенные и автоматизированные бизнес-процессы могут использоваться в проектах в следующих случаях:
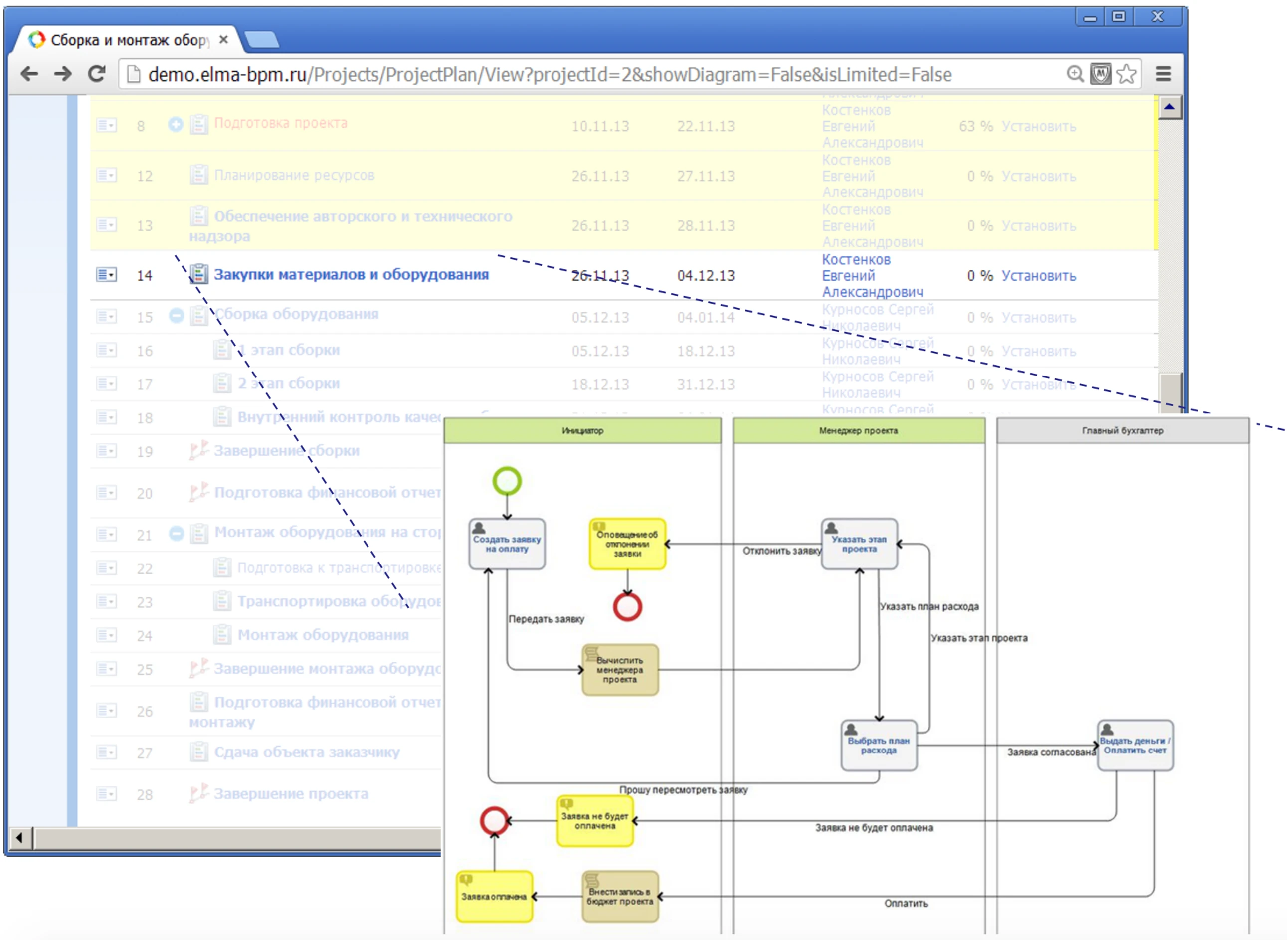
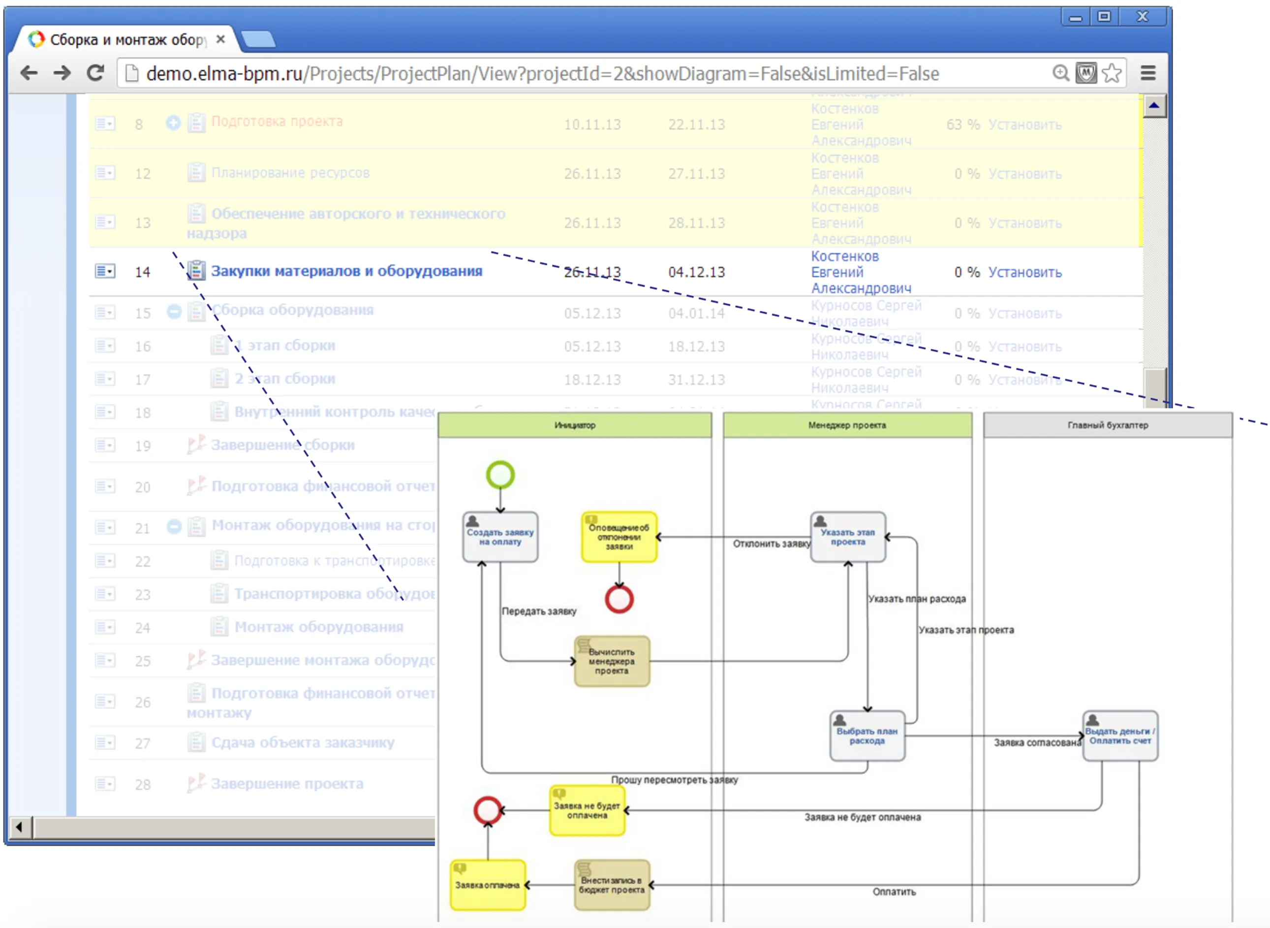
В качестве одного из этапов проекта, когда данная стадия работ типичная, повторяющаяся из проекта в проект, а значит может быть реализована с помощью стандартного бизнес-процесса, автоматизированного в системе ELMA.
Использование бизнес-процесса в качестве одного из этапов реализации проекта
В зависимости от деятельности организации и соответственно специфики самих проектов, такими стандартными процессами могут быть: процесс согласования бюджета проекта, процесс утверждения проектной команды, процесс закупки материалов и многие другие.
При этом можно настроить автоматический запуск такого бизнес-процесса по факту выполнения предшествующей задачи в плане проекта. Например, чтобы типовой бизнес-процесс согласования технического задания запускался сразу после и только после того, как предшествующая задача «Подготовить техническое задание» завершена.
Запуск процессов, которые не связаны с основным ходом проекта и подключаются по мере необходимости. Как правило это сервисные бизнес-процессы, связанные с разрешением того или иного инцидента в проекте, будь то запрос на расширение бюджета проекта, заявка на закупку дополнительного оборудования, корректировка и утверждение новых сроков проекта, заявка на поиск нового сотрудника и так далее. При возникновении инцидента в проекте, менеджер просто запускает соответствующий бизнес-процесс в системе. В этом случае процедура разрешения инцидента всегда понятна и четко регламентирована.
Процессы, автоматизирующие смену стадий выполнении проекта. Сюда относятся бизнес-процессы проверки выполнения задач текущей стадии проекта при попытке перевести проект на следующий этап. Например, когда руководитель проекта хочет запустить его в работу, система проверяет задачи этапа подготовки проекта и сигнализирует о том, что техническое задание еще не согласовано. Кроме этого, сюда относится автоматическое выполнение необходимых процедур по факту завершения определенной стадии проекта – например, процесс отправки в архив документации по проекту после его завершения.
3. Контроль и мониторинг
Помимо новых возможностей, которые получает компания, автоматизируя в виде бизнес-процессов типовые стадии проектов и стандартные процедуры в ходе их исполнения, технология проектного конвейера позволяет вести контроль и мониторинг работы по всем реализуемым проектам.
Благодаря тому, что типы проектов разделены на основные стадии, можно отслеживать, какие проекты, на какой стадии выполнения находятся в данный момент.
Проекты по текущим стадиям выполнения в проектном конвейере
Если прослеживается массовое скопление проектов на каком-то из этапов или идет просрочка, руководитель проекта может быстро среагировать на проблему и вовремя разобраться в ситуации – перераспределить ресурсы, выгодно использовать людей, простаивающих по причине затора проектов на других этапах и так далее. Такой инструмент дает прозрачную картину о ситуации по всем проектам в целом.
Сводные отчеты по типам и статусам проектов
Таким образом, концепция управления проектами, реализованная в приложении ELMA Проекты+ и лежащая в основе технологии проектного конвейера, строится на совмещении процессного и проектного управления в одном ИТ-решении. Это система, обладающая всеми функциями ИСУП-систем, предназначенных для автоматизации работы по проектам (постановка задач, обмен комментариями и сообщениями, ведение плана проекта, контроль бюджета, планирование рисков и другие), но реализована она на процессном движке BPM-системы.
Такое решение позволяет автоматизировать в виде процессов все стандартные типовые процедуры, которые повторяются из проекта в проект. При этом предоставляют возможность гибко управлять проектной деятельностью в тех аспектах, где присутствует уникальность, определяющаяся спецификой каждого отдельного проекта.
Подробнее о симбиозе проектов и процессов в рамках автоматизации проектной деятельности, а также технологии проектного конвейера мы говорили в рамках одной из конференций серии «Бизнес-процессы, понятные бизнесу». Посмотрите запись конференции. Вопросы по теме вы всегда можете задать в комментариях к статье, либо воспользовавшись формой обратной связи на нашем сайте.
Поделиться:
Комментарии

Разбираем цепочку ролей и зон ответственностей: кто формирует стратегию CX, кто отвечает за внедрение изменений в процессах и кто все реализовывает.

Узнайте, что такое воронка продаж и как она выглядит. Подробный гид по этапам: от квалификации до сделки. Разбираем, как построить и автоматизировать воронку в современной системе.

В этой статье разбираем какие первичные бухгалтерские документы встречаются в работе чаще всего, как правильно оформлять первичку на практике и как грамотно организовать связанные с ней рабочие процессы.