
Формализация бизнес-процессов: как описать, регламентировать и улучшать процессы
Формализация бизнес-процессов нужна, когда работа компании начинает зависеть от устных договоренностей, таблиц, переписок и личного опыта сотрудников.
Шестой Урок практического курса BPMN посвящён рассмотрению графических элементов спецификации BPMN и их использованию при описании бизнес-процессов: Артефакты, Данные и Ассоциации.
Язык BPMN позволяет разработчикам моделей указывать дополнительную информацию о процессе, не связанную непосредственно с потоками операций или потоками сообщений данного процесса. BPMN предлагает использование элементов нотации — Артефакты, Данные, и соединяющие элементы - Ассоциации. Рассматриваемые в Уроке элементы нотации не являются исполнительными и служат для облегчения читаемости и анализа моделируемых бизнес-процессов.
Артефакты используются для введения дополнительной информации по процессу. Существует два стандартных артефакта: Группа и Текстовая аннотация (в версии 1.2 нотации BPMN Данные входили в Артефакты, в BPMN 2.0 — уже выделены в отдельную категорию элементов). Однако разработчики BPMS систем или инструменты моделирования могут добавить столько Артефактов, сколько требуется.
Рассмотрим использование Группы как элемента моделирования процессов. Графическое изображение элемента Группа изображается прямоугольником с закругленными углами, граница которого — штриховая линия с точками. Группа позволяет объединять различные действия, но не влияет на поток управления в диаграмме.
Рис. 25. Графическое изображение Группы
Группа предназначена для группировки графических элементов, принадлежащих одной и той же категории. Такая группировка не оказывает влияния на поток операций. На диаграмме бизнес-процесса название категории, к которой принадлежат сгруппированные элементы, отображается в качестве названия Группы. Такого рода группировка может использоваться в целях составления документации или при проведении анализа.
Рис. 26. Использование Группы в рамках процесса
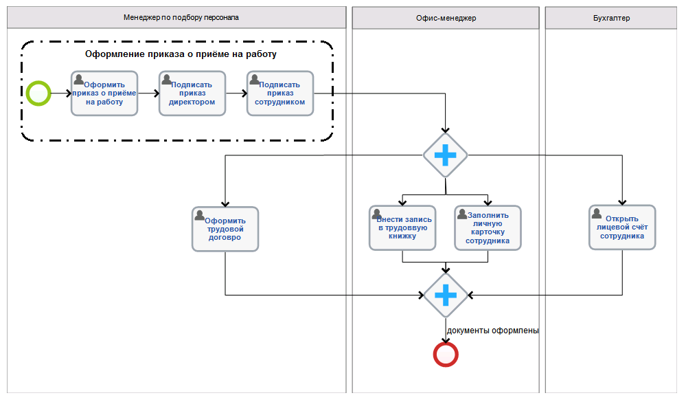
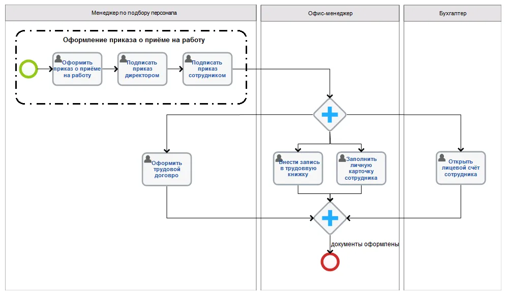
Примечание: в приведённом процессе «Оформление документов на нового сотрудника» (Урок 4 Практических курсов BPMN) в Группу соединены задачи по подготовке и подписанию приказа о приёме на работу. Как видно, такое выделение области диаграммы (группировка элементов) носит только смысловую нагрузку (показывая логическую взаимосвязь, не изменяя при этом ход процесса).
Группа не является действием (задачей, подпроцессом) или одним из элементов потока (событием, шлюзом), поэтому данный графический элемент не может быть соединен с потоком операций или с потоком сообщений. Ограничения использования пулов и дорожек не распространяются на использование Групп. Это означает, что для объединения элементов диаграммы Группа может простираться за границы пула. В таком качестве Группа используется для отображения действий, являющихся частью масштабных взаимоотношений типа B2B. Текстовая аннотация – второй стандартный Артефакт нотации BPMN — представляет собой механизм, при помощи которого разработчик модели может добавлять на диаграмму дополнительную информацию, являющуюся важной для конечного пользователя диаграммы. Текстовые аннотации используются для уточнения значения элементов диаграммы (добавления комментариев, пояснений и другой текстовой информации) и повышения её информативности и лёгкость для понимания любым бизнес-пользователем.
Графический элемент Текстовая аннотация представляет собой негерметичный прямоугольник, выполненный одинарной линией.
Рис. 27. Графический элемент Текстовая аннотация
Текстовая Аннотация может быть присоединена к определенному элементу на диаграмме при помощи Ассоциации, однако, он не оказывает влияния на ход Процесса. Текст, ассоциированный с Текстовой аннотацией, располагается в пределах данного графического элемента.
Рис.28. Использование Текстовой аннотации в описании процесса
Примечание: в процессе «Оформление документов на нового сотрудника» Текстовая аннотация позволяет уточнить действия бухгалтера при выполнении задачи «Открыть лицевой счёт сотрудника».
Другой элемент нотации BPMN (соединяющий) - Ассоциация - используется для установки соответствия между какой-либо информацией и Артефактом и элементами потока (события, действия, шлюзы). Текстовые объекты, а также графические объекты, не относящиеся к элементам потока, могут соотноситься с элементами потока или потоком операции с помощью Ассоциации (см. рис.29).
Графическое изображение Ассоциации представляет собой пунктирную линию.
Рис.29. Графический элемент Ассоциация
При необходимости Ассоциация может указывать направление потока (например, потока Данных). Тогда графический элемент Ассоциации отображается со стрелкой.
Рис.30. Графический элемент направленная Ассоциация
В практике описания бизнес-процессов Ассоциация используется для соединения указанного пользователем текста (Текстовой аннотации), Данных (Объектов данных, Хранилище данных – см. далее) с элементами потока.
Традиционным требованием к моделированию процессов является возможность моделирования компонентов (физических или информационных), которые создаются, управляются и используются в ходе выполнения процесса. Важным аспектом этого требования является возможность сбора введённых данных, а также запроса этих данных и управления ими.
BPMN выделяет несколько элементов, предназначенных для хранения и передачи компонентов в ходе выполнения процесса: Объекты данных и Хранилище данных. Обычно такие элементы относят к «связанным с компонентами».
Графическое представление элемента Объект данных имеет вид листа документа с загнутым углом.
Рис.31. Графическое изображение Объекта данных
Объект данных представляет собой информацию, которая обрабатывается в ходе процесса. Они не влияют непосредственно на последовательный поток или поток сообщений процесса, но обеспечивают информацию о том, какие действия требуют выполнения и/или что они производят. Объект данных привязан к контексту процесса: он изображается внутри процесса или подпроцесса. Объект данных процесса существует только в интервале времени от момента запуска данного экземпляра процесса до его завершения. При отмене выполнения данного экземпляра процесса все находящиеся в нём экземпляры Объектов данных становятся неактивны. Соответственно, при завершении или отмене выполнения экземпляра процесса, доступ к Объектам данных этого экземпляра процесса из другого внешнего процесса невозможен.
В нотации BPMN 2.0 (в отличие от предыдущей версии нотации) вводится новое понятие Хранилище данных для моделирования постоянной памяти. Данный объект используется процессом для записи и извлечения данных как, например, базы данных. Сохраненная информация будет действительна даже после завершения выполнения экземпляра процесса.
Графический элемент Хранилища данных изображается следующим образом:
Рис. 32. Графический элемент Хранилище данных
Рис.33. Пример использования Ассоциаций в моделировании процессов
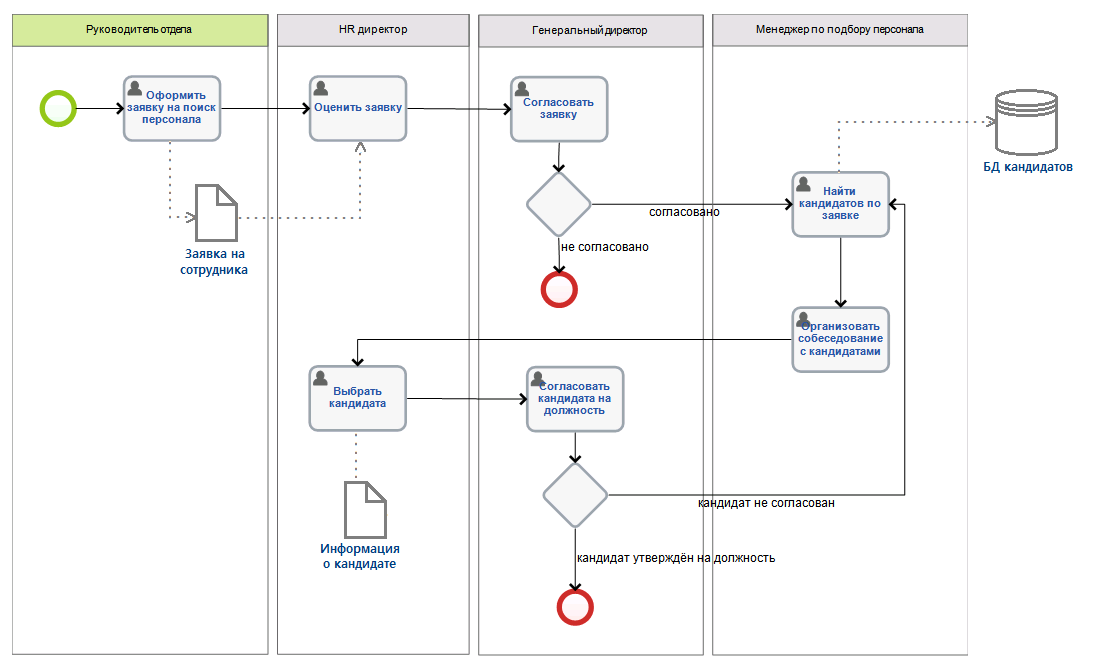
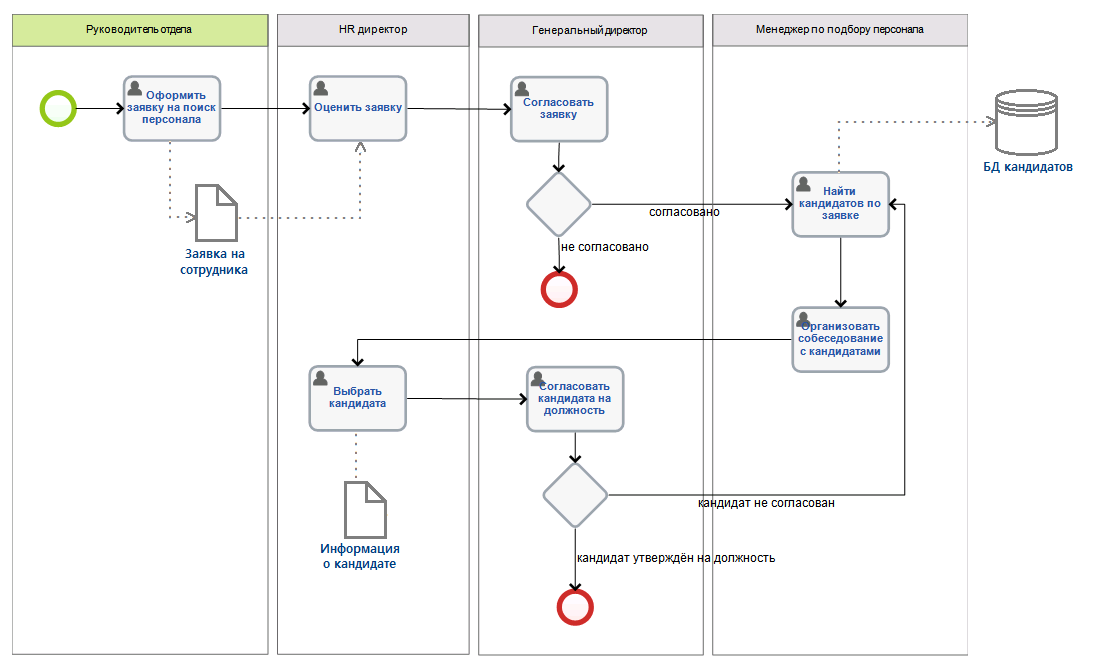
Примечание: на рис.34. рассмотрен пример процесса «Поиск кандидатов на вакансию» с использованием элементов нотации Данные и Ассоциации. Данные в рамках процесса показывают, какая информация является результатом исполнения задач (заявка на сотрудника, информация о кандидате) или используется при выполнении задачи (заявка на сотрудника, База данных кандидатов). Заявка на сотрудника и информация о кандидате являются Объектами данных, База данных (БД) кандидатов – Хранилищем данных.
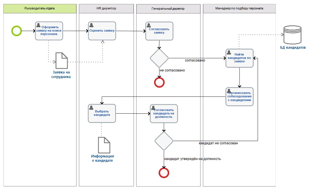
В нотации BPMN элемент Хранилище данных используется для моделирования межпроцессного взаимодействия через данные, что невозможно исполнить с помощью Объектов данных, которые применяются только в рамках одной оркестровки (процесса/подпроцесса).
Рис. 34. Межпроцессное взаимодействие через данные
Более подробно с элементами нотации BPMN Артефакты, Данные и Ассоциации и их использование при описании бизнес-процессов можно ознакомиться в разделах 10.3 «Компоненты и Данные» и 8.3.1 «Артефакты» в нотации BPMN.
<< Содержание Урок 7: Исполнение бизнес-процессов, смоделированных в BPMN>>
Поделиться:
Комментарии

Формализация бизнес-процессов нужна, когда работа компании начинает зависеть от устных договоренностей, таблиц, переписок и личного опыта сотрудников.

Система управления организацией нужна, чтобы компания работала не только за счёт ручного контроля руководителя, а через понятные цели, структуру, процессы, ответственность и данные.

Сегодня мониторинг в сфере закупок важен как для государственных и муниципальных заказчиков, так и для коммерческих компаний.