
Кто отвечает за CX в компании: роли и зоны ответственности
Разбираем цепочку ролей и зон ответственностей: кто формирует стратегию CX, кто отвечает за внедрение изменений в процессах и кто все реализовывает.
Добрый день. В данном посте моего блога продолжу разговор по применению системы ELMA в сфере управления недвижимостью – на этот раз материал будет менее объемным, чем предыдущий – я решил ограничиться одним простым, но востребованным примером.
Говоря о группах организаций сферы недвижимости (рис. 1), о которых шла речь в предыдущем посте блога, рассмотренный на этот раз пример будет наиболее интересен организациям второй группы – управляющим компаниям, сервисным компаниям, ЖКХ. Ранее мной уже обозначалось, что организации данной группы, задумываясь об автоматизации своей деятельности, ставят перед инструментами автоматизации в первую очередь такие задачи, как повышение четкости исполнения регламентов, особенно в плане соблюдения сроков выполнения работ.
Деятельность данных организаций, как правило, связана с выполнением большого количества всевозможных однотипных бизнес-процессов, многие из которых имеют плановый характер – в этом случае требуется удобный механизм контроля сроков и правильности их выполнения. Ведь оперативность и четкость выполнения таких операций, как плановый ремонт, напрямую формирует репутацию организации – ресурс, которым нельзя рисковать в условиях острой конкуренции на рынке управления недвижимостью.
Система ELMA представляет собой удобный инструмент, готовый решить вопросы соблюдения сроков выполнения работ. При этом система ELMA также занимается контролем четкости соблюдения регламентов этих работ, позволяет своевременно и разумно организовать ресурсы организации (особенно, человеческие) для достижения поставленных задач.

Рис. 1. Группы организаций сферы недвижимости, их требования к системам автоматизации управления и примеры конкретных задач, в решении которых может помочь система ELMA
В качестве примера выберем процесс, который согласно определенным регламентам или здравой логике требуется выполнять на регулярной плановой основе, то есть периодически. Такие процессы, если они достаточно серьезно растянуты по времени, требуют постоянного контроля от ответственного лица – кто-то должен постоянно проверять, нет ли необходимости выполнить некоторый процесс в ближайшее время. Конечно же, такой подход не просто отнимает много времени и сил у сотрудника, но и за счет влияния человеческого фактора может быть неэффективен – необходимость выполнения процессов своевременно не контролируется, они не выполняются вовремя, забываются…
При помощи BPMS-системы ELMA плановые события можно поставить под жесткий контроль. Рассмотрим на примере планового ремонта помещения (рис. 2). Данный процесс будет автоматически запускаться в определенное время – больше не потребуется усилий сотрудников организации, поэтому совершенно нет необходимости надеяться на человеческую память. При запуске бизнес-процесса, на исполнителя первого этапа процесса в системе сразу же будет назначена задача. Благодаря системе оповещений забыть о необходимости выполнения задачи не удастся.

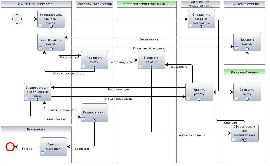
Рис. 2. Бизнес-процесс Плановый ремонт
Как видно из графической модели бизнес-процесса, первая же его задача, периодически запускаемая по таймеру в определенное время, ограничена по времени. Это значит, что исполнитель задачи при ее получении должен будет среагировать в оперативные сроки.
На первых этапах бизнес-процесса осуществляется определение текущих цен на необходимые материалы, и на их основании общей суммы составляется смета работ. Определением цен материалов согласно графической модели бизнес-процесса занимается инженер по техническому надзору, составлением сметы – инженер-сметчик (определяется инженером по техническому надзору в рамках выполнения задачи определения цен на материалы).
Полученная смета согласуется с лицом , ответственным за выполнение планового ремонта – в приведенном примере это заместитель по жизнеобеспечению. Если смета согласована, она подписывается, и начинается непосредственный процесс выполнения ремонта. Задача выполнения ремонта должна быть выполнена в срок, оговоренный в смете. По окончанию выполнения ремонтных работ, составляются акты, которые в случае успешного приема работ визируются лицом, ответственным за выполнение ремонтных работ, и подписываются директором организации. На этом бизнес-процесс планового ремонта завершается. Если ремонтные работы не принимаются, задача будет открыта вновь.
Внимательно посмотрев на графическую модель бизнес-процесса, можно заметить, что все пользовательские задачи в нем ограничены по времени выполнения (блоки операций в нижней их части имеют пиктограмму часов). Это позволяет говорить о том, что процесс будет выполняться четко согласно регламентированным срокам на всех его этапах, что должно в целом позитивно сказаться на репутации компании, отвечающей за выполнение планового ремонта.
В случае если исполнитель задачи затянет со сроками ее исполнения, и поставит соблюдение регламента выполнения бизнес-процесса под угрозу, система ELMA автоматически вышлет определенным сотрудникам организации уведомления. Данное уведомление позволяет эскалировать потенциальную проблему, сообщить руководству о возможных проблемах и подсказать о необходимости вмешательства руководства – при таком подходе вероятность пустить процесс на самотек резко снижается. Система ELMA позволяет гибко настраивать списки пользователей, которые будут получать уведомления о просрочке задачи .
Также позитивно на времени выполнения процесса сказывается тот факт, что исполнителям задач не приходится задумываться над тем, кому они должны передать задачу, то есть, кто является исполнителем следующей задачи процесса – система ELMA автоматически ставит задачу пользователю, как только предыдущая задача процесса была завершена. Таким образом, исполнитель может взяться за выполнение задачи немедленно, как только его предшественник закончил выполнять свою.
После завершения одного экземпляра бизнес-процесса (то есть успешного выполнения планового ремонта), системой автоматически планируется следующий экземпляр бизнес-процесса, с заранее определенными сроками (то есть следующий ремонт в соответствии с планом). Таким образом, «потеряться» во времени данный бизнес-процесс не сможет в принципе.
Информация обо всех выполненных бизнес-процессах планового ремонта хранится в базе данных системы. Эти данные благодаря встроенным инструментам системы могут быть отображены в удобном формате отчета. Так, можно на одной странице просмотреть информацию обо всех проведенных ремонтах за нужный период – внешний вид отчета может быть произвольным образом настроен (для этого не требуется навыков программирования, конструирование макетов отчетов выполняется в редакторе, оснащенном графическим интерфейсом).
Таким образом, использование системы ELMA позволяет сделать выполнение бизнес-процесса планового ремонта оперативным, четким; в случае даже очень большого количества объектов ремонта процесс будет начат в срок, так как его инициирование не зависит от ненадежной человеческой памяти и других нестабильных обстоятельств.
В следующем сообщении блога будет рассмотрен следующий пример, в котором будет рассмотрена интеграция системы ELMA с внешним приложением – рассмотрим использование SOA Connector в «боевых» условиях и посмотрим, какие выгоды с этого могут получить организации сферы управления недвижимостью.
Поделиться:
Комментарии

Разбираем цепочку ролей и зон ответственностей: кто формирует стратегию CX, кто отвечает за внедрение изменений в процессах и кто все реализовывает.

Узнайте, что такое воронка продаж и как она выглядит. Подробный гид по этапам: от квалификации до сделки. Разбираем, как построить и автоматизировать воронку в современной системе.

В этой статье разбираем какие первичные бухгалтерские документы встречаются в работе чаще всего, как правильно оформлять первичку на практике и как грамотно организовать связанные с ней рабочие процессы.