
Кто отвечает за CX в компании: роли и зоны ответственности
Разбираем цепочку ролей и зон ответственностей: кто формирует стратегию CX, кто отвечает за внедрение изменений в процессах и кто все реализовывает.
Автоматизация бизнес-процессов компании — это переход от ручного выполнения рутинных задач к использованию цифровых решений, которые позволяют управлять процессами быстрее, точнее и с минимальными издержками. Она охватывает все ключевые направления деятельности: от продаж и документооборота до логистики, HR и финансов. Цель автоматизации — повысить эффективность, сократить человеческий фактор, ускорить выполнение операций и обеспечить прозрачность на всех этапах.
При этом автоматизация «как есть» способна закрепить старые неэффективные схемы. Например, компании, работающие по функциональному принципу, часто сталкиваются с бюрократическим «адом»: отсутствие единого ответственного за результат, множественные согласования, потеря времени на ручные операции и несогласованность действий между отделами. Если такие процессы автоматизировать без изменений, проблемы не исчезнут, а иногда и усугубятся.
В статье мы рассмотрим цели, задачи, виды и методы автоматизации бизнес-процессов, приведём примеры автоматизации, а также разберём, как Low-code платформа ELMA365 помогает компаниям организовывать управление бизнес-процессами.
Краткое содержание
Главная цель автоматизации — повысить эффективность и конкурентоспособность бизнеса за счёт сокращения затрат, ускорения процессов и повышения качества обслуживания.
Ключевые цели:
Также решаются практические задачи автоматизации:
Компании, использующие функциональный подход, часто дробят процессы на отдельные участки с разными ответственными, что приводит к:
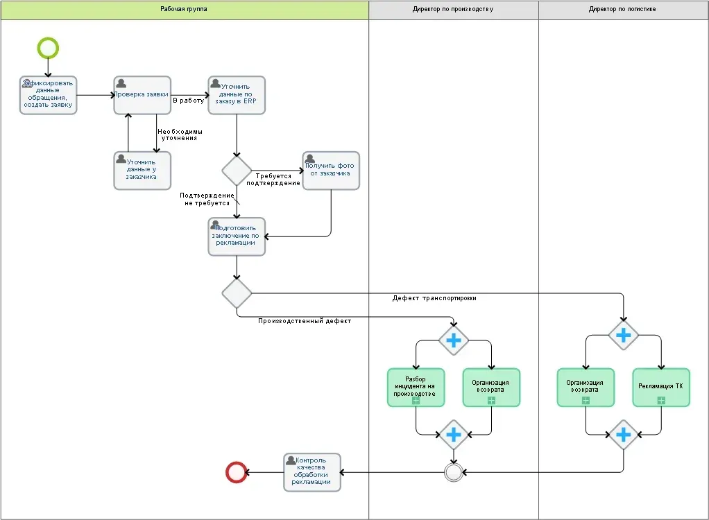
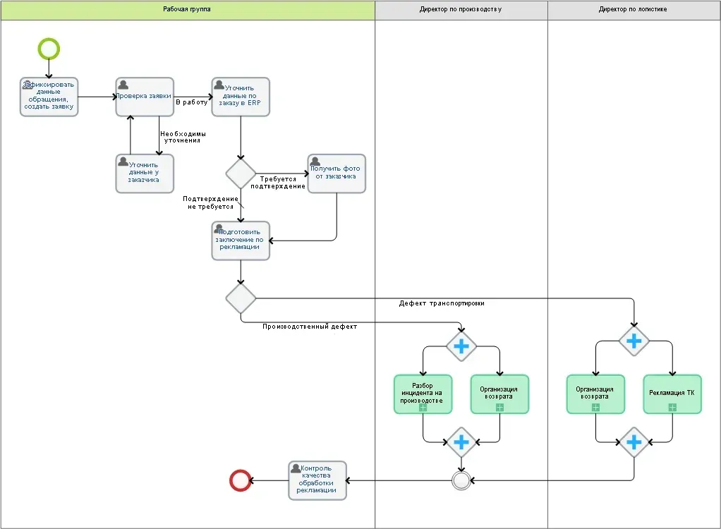
Покажем это на примере обработки рекламации производителем оборудования. Бизнес-процесс состоит из последовательных этапов. В случае если выявлен производственный дефект, заключение согласуется с цехом. Отдел логистики организует возврат, в производственном отделе разбирается инцидент. В это время проводится замена оборудования или возврат денег.

Лоскутная, или неполная, автоматизация закрепляет эти недостатки: часть операций ведётся в ручном режиме, часть — в отдельных ИТ-системах без интеграции. Ручной перенос данных вызывает ошибки и потери времени, а бюрократические барьеры замедляют работу. Останутся участки, на которых работа ведется вне единой корпоративной системы. При этом часть операций будет выполняться в ручном режиме, часть в других ИТ-решениях, не интегрированных с системой.

Пример 1. CRM-программа может автоматизировать учет клиентских обращений, решения по рекламации готовиться в системе электронного документооборота, производство и логистика отрабатываться в специализированных ИТ-решениях, а выезд специалиста на место вообще нигде не учитываться.
Дробление деятельности на множество задач и отделов затрудняет прогнозирование и выявления закономерностей в работе компании. Это ведет к тому, что компания не может адекватно оценить критичные сервисные параметры. Например, для каких регионов целесообразно держать своего представителя? Как быстро возможна замена брака на исправное оборудование? Найдется ли свободная машина, чтобы привезти необходимые детали?

Пример 2. Если в компании высокий уровень бюрократии, линейные руководители, принимая решения, будут стараться обезопасить себя. При автоматизации это приведет к росту лишних согласований, возвратов с требованием приложить отчеты — и другим действиям, не формирующим добавленной ценности, но увеличивающим временные затраты.

Корень у всех перечисленных проблем один — автоматизация в рамках несовершенного функционального управления, не учитывающего сквозные (end-to-end) бизнес-процессы компании.
Автоматизация может охватывать практически все подразделения компании, но наибольшую эффективность она приносит в областях с повторяющимися, ресурсоёмкими и критичными для бизнеса процессами. Ниже представлены ключевые бизнес-области, где автоматизация особенно востребована:
Автоматизация в этой области помогает управлять воронкой продаж, контролировать взаимодействие с клиентами, отслеживать сделки и повышать конверсию. CRM-системы позволяют сократить ручной труд менеджеров, исключить потери лидов и обеспечить прозрачную аналитику.
Здесь автоматизация охватывает запуск email-рассылок, сегментацию аудитории, управление рекламными кампаниями и отслеживание результатов. Это позволяет быстро тестировать гипотезы и повысить ROI маркетинговых активностей.
Решения для автоматизации финансов упрощают работу с бюджетами, отчётностью, начислением заработной платы и налоговыми обязательствами. Это снижает риск ошибок и ускоряет подготовку документов для внутренних и внешних проверок.
Автоматизация HR-процессов охватывает найм, адаптацию, кадровый учёт, обучение и мотивацию сотрудников. Современные системы помогают выстроить прозрачную систему управления персоналом и улучшить опыт сотрудников.
Оцифровка согласований, шаблонов, юридических и управленческих документов позволяет сократить бумажную работу, минимизировать ошибки и ускорить процессы утверждения.
Автоматизация помогает отслеживать производственные циклы, планировать запасы, управлять поставками и контролировать складские операции. Это особенно важно для компаний с физическим продуктом.
Системы тикетов, чат-боты и базы знаний позволяют ускорить обработку обращений, повысить удовлетворённость клиентов и оптимизировать работу службы поддержки.
Автоматизация особенно эффективна в повторяющихся и регламентированных процессах, где важно исключить человеческий фактор, ускорить выполнение задач и обеспечить контроль. Ниже — распространённые кейсы автоматизации бизнес-процессов в компаниях.
Процесс подбора персонала включает множество этапов: формирование заявки на вакансию, согласование бюджета, публикация вакансий, сбор резюме, первичный отбор и интервью.
С помощью HRM-систем можно автоматизировать:

Это сокращает время на найм, снижает нагрузку на HR-отдел и делает процесс полностью прозрачным.
Прием нового сотрудника или онбординг — важный процесс, влияющий на адаптацию и вовлечённость сотрудника.
Автоматизация включает:

Этот процесс часто затягивается из-за множества участников, ручных правок и разных версий документа. Автоматизация позволяет:

Работа с договорами включает подготовку, согласование, подписание и хранение. Автоматизация упрощает этот процесс:
Это исключает потерю документов, ускоряет подписание и снижает риски из-за несогласованных условий.

Компании используют широкий спектр цифровых инструментов, чтобы повысить эффективность, снизить издержки и ускорить выполнение операций. Ниже представлены основные категории решений, которые применяются для автоматизации бизнес-процессов.
Business Process Management Systems (BPMS) — это платформы, предназначенные для моделирования, автоматизации, контроля и оптимизации бизнес-процессов. Такие системы, как ELMA365, позволяют создавать и адаптировать процессы с помощью визуальных конструкторов (часто в формате BPMN), что делает их доступными даже для пользователей без программирования. Они интегрируются с другими корпоративными системами, помогают выстраивать сквозные бизнес-потоки и настраивать правила обработки задач.
Иногда отдельно выделяют сервисы автоматизации бизнес-процессов, специализированные онлайн-платформы, которые можно подключать к корпоративным системам для автоматизации отдельных функций: маркетинга, продаж или техподдержки.
Сервисы ЭДО автоматизируют создание, отправку, подписание и хранение юридически значимых документов в электронном виде. Это особенно важно для компаний, взаимодействующих с контрагентами и госорганами. Системы ЭДО, например Контур.Диадок или ELMA365 CSP, упрощают согласование договоров, исключают бумажную волокиту и сокращают время обработки документов до нескольких минут.
Customer Relationship Management (CRM) — это решения для управления взаимоотношениями с клиентами. Они автоматизируют сбор и хранение информации о клиентах, управление воронкой продаж, задачами менеджеров и коммуникацией. Такие системы, как Битрикс24, amoCRM, Salesforce или ELMA365 CRM, позволяют отслеживать историю взаимодействия, прогнозировать поведение клиентов и повышать эффективность отдела продаж.
Enterprise Resource Planning (ERP) — это комплексные системы для управления ресурсами компании: финансами, производством, логистикой, персоналом и др. ERP-платформы, такие как SAP, Oracle, 1С:Предприятие, помогают объединить данные из разных отделов и автоматизировать планирование, учёт и аналитику на уровне всей организации.
Искусственный интеллект становится важной частью автоматизации. Модули AI используются для обработки больших объёмов данных, прогнозирования поведения клиентов, анализа текстов и автоматической классификации задач. Например, AI может автоматически анализировать обращения клиентов, маршрутизировать заявки или предлагать рекомендации по улучшению бизнес-процессов. Пример такого решения — ELMA AI.
Service Desk-решения автоматизируют обработку внутренних и внешних заявок — от IT-поддержки до HR-запросов. Интеграция с чат-ботами позволяет пользователям получать помощь в режиме реального времени. Это разгружает сотрудников, ускоряет реагирование и повышает уровень сервиса. Такие инструменты как ELMA365 Service востребованы как в крупных корпорациях, так и в небольших компаниях с распределённой структурой.
В зависимости от масштабов и целей компании выделяют:
Отдельно можно выделить:
Оптимизация бизнес-процессов — это системная работа по анализу, улучшению и упрощению последовательности действий внутри компании для достижения лучших результатов с меньшими затратами ресурсов. Она предполагает выявление узких мест, устранение лишних этапов, автоматизацию рутинных операций и повышение согласованности между подразделениями. В результате становятся быстрее, прозрачнее и эффективнее, а компания получает возможность улучшить качество обслуживания клиентов, сократить расходы и повысить конкурентоспособность. Подробнее читайте в статье Оптимизация бизнес-процессов.
Методы автоматизации бизнес-процессов — это подходы и инструменты, позволяющие перевести повторяющиеся и рутинные операции на выполнение ИТ-системами. Они могут включать использование искусственного интеллекта для анализа данных и прогнозирования, внедрение чат-ботов для первичной поддержки клиентов и роботизацию процессов (RPA) для работы с большими объемами однотипных операций.
| Метод | Описание | Результат |
| Сжатие ответственности | Одна команда ведёт процесс от начала до конца | Прозрачность и контроль качества |
| Преобразование логики | Параллельное выполнение задач вместо последовательного | Сокращение сроков |
| Приоритезация | Задачи, заявки с высоким приоритетом выполняются быстрее | Повышение удовлетворённости клиента |
| Интеграция ИТ-систем | Связь между CRM, ERP, документооборотом и логистикой | Исключение повторного ввода данных, снижение ошибок |
Методы оптимизации сквозных процессов
Автоматизация без предварительной оптимизации может закрепить неэффективные практики. Поэтому сначала важно проанализировать и переработать процессы, и только после этого их автоматизировать. Оптимизация бизнес-процессов позволяет ускорить процесс согласования, организовать параллельное выполнение задач и кросс-функциональные команды, сократить время выполнения операций.
Программы для автоматизации бизнес-процессов или BPMS — это комплексные решения для управления всеми процессами предприятия, которые обеспечивают интеграцию между отделами и доступ к единой базе данных . Обычно BPMS поддерживают моделирование процессов, их исполнение и инструменты для отслеживания эффективности. Примером BPMS нового поколения может служить платформа ELMA365, система управления бизнес-процессами, программное обеспечение, для автоматизации управления бизнес-процессами. ELMA365 помогает моделировать процессы, задавать логику их выполнения и контролировать показатели эффективности, автоматизировать сквозные процессы.
Платформа ELMA365 реализует BPM-подход и Low-code возможности, что позволяет быстро адаптировать процессы под изменения рынка. Она помогает перейти от функциональной структуры к сквозным процессам, охватывающим всю цепочку создания ценности.
Рассмотрим методы оптимизации, направленные на скачкообразное повышение эффективности, на примере процесса обработки рекламации в ELMA. Каждый из методов — это проект текущих улучшений, гипотеза, которую можно оперативно проверить BPMS и тут же оценить эффект, который даст внедрение на предприятии.

При организации командной работы в ELMA отдельная группа отвечает за обработку рекламации от начала и до конца. Большая часть задач находится в одной зоне ответственности и прозрачна для клиента.
В случае с рекламацией под сжатием ответственности понимается уменьшение простых операций в процессе. Создается кросс-функциональная команда и исчезают лишние согласования. Автоматизация бизнес-процессов предприятия в ELMA365 обеспечивает коммуникацию внутри группы и контроль выполнения задач и эффективности.

Система обеспечивает учет параллельной работы. Уточнение данных по заказу в ERP и осмотр продукции на территории заказчика проходят одновременно, что отображается на схеме процесса
Один из вариантов преобразования логики процесса — устранение линейности. Проанализировав автоматизированный процесс, аналитик оценивает, какие задачи могут выполняться одновременно, так чтобы увеличить общую скорость работы.
Еще один метод оптимизации обработки рекламаций — классифицировать клиентские обращения. Пользователи программы могут присваивать заявкам от важных клиентов более высокий приоритет. Система обеспечивает учет важности заявок. Приоритетные рекламации идут по эскалированной схеме и расследуются напрямую в департаментах
Автоматизация бизнес-процессов повышает эффективность и конкурентоспособность компании. Успех зависит от правильного выбора целей, оптимизации процессов перед внедрением и применения современных инструментов, таких как ELMA365.
Перед внедрением BPM-системы важно оценить, не превышает ли стоимость внедрения потенциальную выгоду. Для новых или быстрорастущих компаний с нестабильными процессами подойдут Low-code решения, которые снижают риски и позволяют быстро тестировать улучшения.
Это внедрение ИТ-систем и инструментов, которые позволяют автоматизировать повторяющиеся задачи и процессы компании, снижая издержки и ускоряя выполнение операций.
Чтобы сократить время выполнения операций, снизить затраты и повысить качество обслуживания клиентов.
Проанализировать текущие процессы, оптимизировать их и внедрить подходящие ИТ-инструменты, например BPMS-платформу.
Полная, частичная, по другой классификации — облачная (SaaS) и гибридная (On-premise +SaaS).
BPMS — это система управления бизнес-процессами, которая позволяет моделировать, исполнять и контролировать процессы с помощью единой платформы.
Главный инструмент — это BPMS-платформы. Также могут использоваться CRM, ERP, системы электронного документооборота
Это эксперт, который анализирует процессы, выявляет узкие места, подбирает решения и внедряет ИТ-инструменты для повышения эффективности.
Поделиться:
Комментарии

Разбираем цепочку ролей и зон ответственностей: кто формирует стратегию CX, кто отвечает за внедрение изменений в процессах и кто все реализовывает.

Узнайте, что такое воронка продаж и как она выглядит. Подробный гид по этапам: от квалификации до сделки. Разбираем, как построить и автоматизировать воронку в современной системе.

В этой статье разбираем какие первичные бухгалтерские документы встречаются в работе чаще всего, как правильно оформлять первичку на практике и как грамотно организовать связанные с ней рабочие процессы.